Что такое mindmap, как их составлять и использовать?
Mind map или Интеллект-карта – это метод представления информации с помощью диаграммы ассоциативных или логических связей. Их предназначение в структурировании и помощи в запоминании и усваивании информации (любых данных и знаний).
Mind map или «карта мыслей» многие видели в сериалах о детективах — они развешивали на стене фотографии и соединяли их нитками разных цветов. Такой способ представления информации намного эффективнее, чем списки — они просто не могут уложиться в голове. Дело в том, что наш мозг мыслит нелинейно, он работает с мыслями и ассоциациями. Например, если мы смотрим на картину, мы видим ее собирательный образ, всю и сразу. Мы не воспринимаем ее последовательно, как слайд-шоу: сначала солнышко, потом небо, за ними, поле, цветы, пруд, лебедей и так далее. Мы видим картину целостной — пейзаж. Такое восприятие и интеллект-карты очень близки: в их основе лежит краткость и ассоциации, потому запоминать информацию намного проще.
Преимущества майнд мап
Составление таких карт — естественно для нашего мозга, потому что они имеют похожую структуру связей. Майнд карта — это всего лишь простая радиальная схема, но если правильно подойти к ее составлению, может получиться мощный инструмент для освоения новой информации, аналитики. Делать такие карты достаточно просто и быстро, готовый инструмент для мозгового штурма всегда под рукой — для составления ментальных мэпов нужны всего лишь ручка и бумага, а для более продвинутых людей создано много сервисов для компьютеров и смартфонов.
Ну и, несомненный плюс mind карт — легкое освоение методики их создания. Их структура настолько естественная для мозга, что для понимания того, как составляются и работают карты понадобится всего несколько минут.
Где используются mindmap?
Если говорить коротко, то mind-карта используется везде, где нужно анализировать, синтезировать и просто хранить информацию.
Аналитика
К аналитике можно отнести то, что чаще всего пригождается в учебе:
- конспекты лекций;
- подготовка к экзаменам;
- изучение статей, книг, фильмов и других материалов информационного характера;
- изучение нового языка.
Пример – чек-лист SEO-аудита сайта в виде mind-map

Синтез
К синтезированию можно отнести майнд-карты, которые помогают решить определенную задачу, будь то принятие решения о поступлении в университет на ту или иную специальности (карта За и Против), или даже понять, зачем вы живете. Сюда же относятся:
- подготовка к выступлениям, дебатам, деловым переговорам;
- составление презентаций;
- разработка плана диплома и других объемных проектов;
- работа с бизнес-планом;
- составление плана на короткие и длинные промежутки времени.
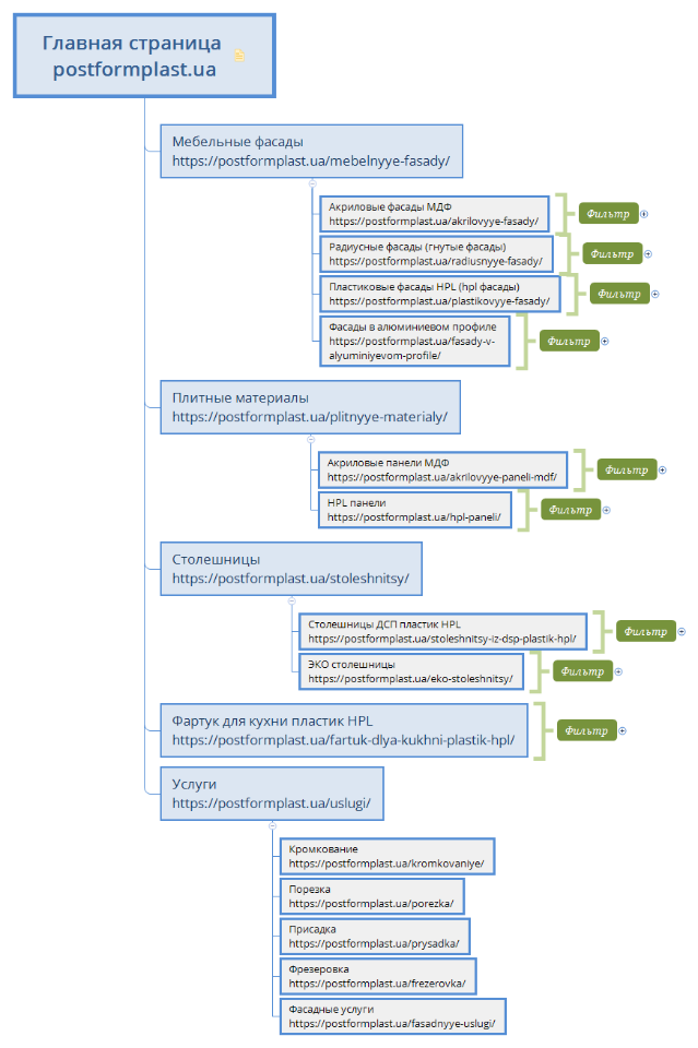
Пример – структура сайта, которая создается после сбора семантики

Хранение
Xmind очень помогают хранить информацию. Здесь помогает и то, что карты созданы собственноручно и каждая индивидуальна. Если правильно подойти к составлению карт, можно создать в голове своеобразную базу данных, где поиск ведется по ассоциациям. Это чем-то напоминает аналог мнемонической техники.
Если объединить аналитику и синтез, можно проводить исследования с помощью mindmap! Построение таких табличек помогает структурировать информацию в очень удобном формате, благодаря чему двигаться по имеющейся информации намного проще и не приходится отвлекаться на сторонние материалы.
В случае с исследованием лучше всего создавать стратегическую карту (одна большая) и несколько тактических (отдельные, в которых более углубленно анализируются отдельные материалы для исследования или представлена более глубокая информация, нужная для работы).
Как правильно делать ментальную карту?
Понять, как делать ментальные карты довольно просто. Перед началом стоит узнать, как рисовать правильно и какие методы для рисования карт есть.
Как рисовать?
Ментальные карты — это не только слова, коротко представленная информация. В основу лучше положить небольшие картиночки. Неважно, красиво вы рисуете или нет — мозгу плевать, он и так запоминает. Теперь к деталям рисования:
- не думайте о структуре, пишите и рисуйте свободно при создании карты;
- на всех ветках пишите фразы и слова очень коротко, лучше всего использовать только слова;
- чем больше картинок будет в готовом материале — тем лучше для запоминания;
- полезно для запоминания делать рисунки объемными, разноцветными;
- чем больше свободного места для составления интеллектуальной карты будет изначально, тем лучше!
Обратите внимание!
Уберите рамки! Важно наоборот — дать себе свободу мысли. Рамки же будут тормозить мысль и мешать запоминанию. Записывайте все, что приходит в голову. Если изначально карта получилась сложной, на втором этапе можно ее упростить.
Проще всего запоминаются отдельные слова, с фразами намного сложнее (предложения для мозга — набор символов, а для него важны смыслы и образы). Еще лучше, если к словам нарисованы картинки. Для наилучшего запоминания используйте разные цвета — они отлично врежутся в память и помогут вспомнить ассоциативный ряд.
Тест услуг 10 ссылок за 2990₽
Хорошее предложение для тех, кто хочет убедиться в качестве и эффективности наших услуг
ЗаказатьПро формат бумаги — лучше рисовать на размере не меньше альбомного листа. Рисунок разрастается очень быстро по всем направлениям, а если листочек маленький — информацию придется сковать размерами бумаги.
Обратите внимание!
Если у вас нет листа большего размера, просто склейте несколько альбомных листов вместе.
Методы рисования майндмэп
Есть две методики: анализ и синтез. В целом, они не слишком друг от друга отличается, но:
- при аналитическом методе нужно переводить чужую линейную информацию в радиальную;
- при создании методом синтеза — структуру придется создавать самостоятельно.
Шаги для создания карты методом аналитики:
- Сформулировать, какой предмет будет анализироваться;
- Создать образ, который будет главным;
- Переформатировать линейную информацию в радиальную;
- Подумать, как улучшить информацию;
- Пересобрать карту под себя.
В первую очередь нужно понять, с какой вообще целью будет создаваться карта. Так вы поможете мозгу не отходить от темы. Например, если нужно провести анализ статьи, в центре пишем тему статьи или то, какая цель у вас. Например, если это статья о здоровом питании, в центре можно написать: «Что входит в здоровое питание?» и нарисуйте образ, ассоциирующийся с темой (например, тарелку с овощами).
После прочтения статьи нужно нарисовать ветки от центрального образа и написать в них основные мысли из текста.
Если статья разделена на подзаголовки, таблицы и другие инфоблоки, их можно сразу вписать в свою интеллект-карту. Сначала вся информация быстро пролистывается, вписывается, к непонятным местам возвращайтесь потом — на следующем круге заполнения.
Когда черновик карты готов, ее можно отложить в сторону и на ее основе нарисовать свою карту с рисунками, яркими цветами и короткими фразами.
Стадии метода синтеза:
- Поставить задачу;
- Придумать главный образ;
- Создать абсолютный хаос — нарисовать и написать все ассоциации, которые пришли в голову по теме;
- Создать первый черновик;
- Создать второй черновик;
- Повторять черновики, пока не будет готова карта, которая устроит.
Первые шаги ровно как и в аналитике — поставить цель. Например: «Как маркетологу меньше работать и больше зарабатывать?».

Хаос ассоциаций не должен ничем ограничиваться — рисуйте и пишите все, на что способен поток в голове. Сначала рисуется первый круг веток — их может быть сколько угодно! Потом к каждой ветке дорисовывается еще ветка или несколько. Можно свободно перескакивать с ветки на ветку, рисовать зависимости веток, ставить связи. Даже если ветки будут повторяться — не нужно их зачеркивать, скорее всего, это говорит о том, что эта информация очень важна. Первая интеллект карта получится минут за 10-15. Эта примерная структуру первого черновика.
При создании первого черновика учитывайте, что главных веток должно быть в среднем 7-12 штук, большее количество веток сознание не сможет держать в фокусе на должном уровне эффективности. На этом этапе смотрите на созданный вами хаос, выделите из нее самое важное и перерисуйте на первый черновик. Далее ментальная карта заполняется с помощью информации из хаоса или самостоятельно. В любом случае, хаотичные ветки могут помочь, если при создании черновика вы впадете в ступор.
Часто бывает такое, что уже в первом черновике появляются ответы на все вопросы. Если так не получилось, можно нарисовать второй, третий черновики. Руководствуйтесь в этом случае опять же картой хаоса и предыдущими черновиками.
Дополнительные советы по созданию mind-карт
Если не хватает бумаги для создания продолжения карты или есть какие-то сложности, можно создать отдельные мини-карты, которые помогут решить сложные вопросы, потом эта mind карта крепится к основной.
Иногда в решении вопроса могут помочь обычные вопросы типа «зачем?», «когда?».
Делайте перерывы. Полностью отвлекайтесь от создания карты, но не больше, чем на несколько часов.
Карты могут выглядеть совершенно по разному, это зависит только от фантазии, творческого подхода и других факторов. Перед созданием первой карты можно вдохновиться другими картами, возможно, что-то перенять.
Со временем у вас сформируется собственный стиль и подход к майндмэппингу, чаще всего это зависит от того, с какой информацией чаще всего приходится работать. Чем дальше — тем меньше «затыков» будет встречаться на пути создания майнд-карт и тем проще будет их составить.
Автор: Владислава Рыкова, руководитель маркетингового агентства МАВР.